欧易网页版怎么提现?欧易网页版提现教程
欧易交易所作为一个国际化的数字交易平台,一直以来都受到众多投资者的喜爱与追捧,该交易所一直都在精进自身的业务水平,积极探索创新的交易模式,其目的就是为了带给交易者们最好的用户体验。该交易所一直都将加密行业的跨越式发展当做自己的任务,以领路人的身份,推动整个行业的发展。作为一个行业头部平台,它为行业的发展做出了卓越贡献。很多投资者到现在还不知道这个欧易网页版怎么提现?下面就让小编为大家带来欧易网页版提现教程。
欧易网页版怎么提现?
1.打开欧易官网,点击右上角【注册】按钮进入注册页面。

2.用户可以选择使用【手机号】或者【邮箱】注册,按要求输入【手机号/邮箱】—设置【密码】—点击【注册】(邮箱注册需再输入【验证码】),完成注册即可。

3.先验证身份(KYC验证)才可进行交易,进入身份认证页面,按照页面提示完成LV.1基础认证、LV.2高级认证和LV.3视频认证。
注意事项:
(1)认证级别越高,在进行法币交易时,更容易匹配到更优质的商家和更优惠的价格。
(2)官网无法进行LV.3视频认证,请下载欧易APP完成认证。

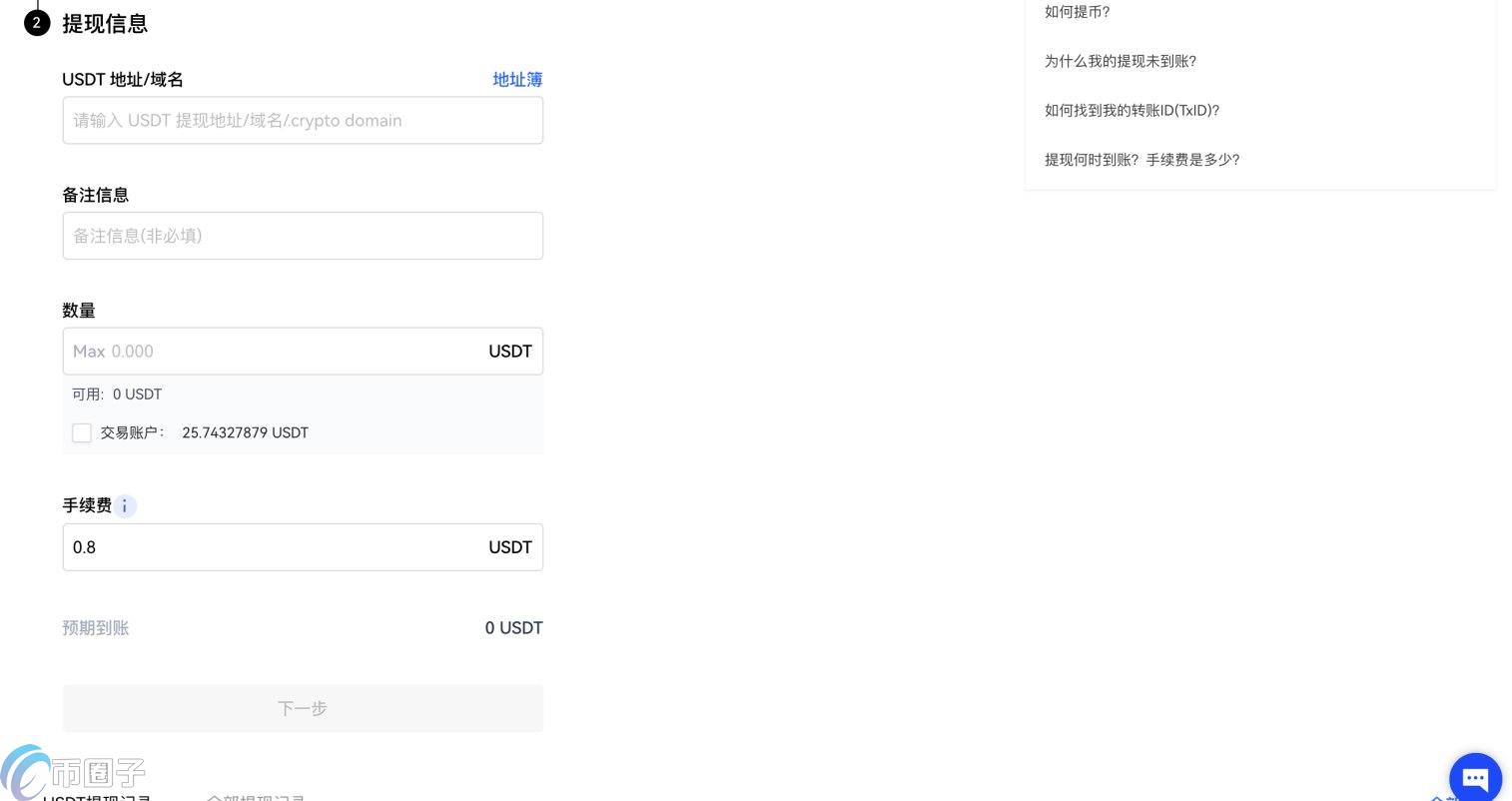
4.链上提现:打开官网,点击右上角【资产管理】—【提现】;选择提取币种USDT、【链上提现】—选择提现网络,以【USDT-TRC20】为例—点击【下一步】。


输入/粘贴【USDT地址/域名】—【数量】—【下一步】—按要求获取并输入相关密码/验证码—【确认】,完成操作。
注:选择提现网络时,其他交易所或钱包【充值/充币网络】要与欧易提现网络保持一致,例如都为USDT-TRC20,否则币会丢失。

5.内部转账:打开官网,点击右上角【资产管理】—【提现】—选择币种【USDT】—选择【内部转账】—【下一步】;输入【收款账户】—【数量】—【下一步】—按要求获取并输入相关密码/验证码—【确认】,完成操作。

温馨提示:某些币种提现时还需要填写标签,标签通常是一串数字。例如XRP,在填写完提现地址后,下面的标签也必须填写,否则币会丢失。

欧易交易所靠谱吗?
欧易交易所靠谱,说起欧易OKEx,投资者的脑海中总会浮现出如下几个业内公认的标签:技术遥遥领先,交易系统的吞吐量和撮合速度冠绝业内,抵御流量洪峰能力强大,足以支撑稳定的交易环境;风控系统过关,从未出现过安全事故,用户的资产安全极具保障;产品矩阵丰富多元,支持币币、杠杆、期权、交割/永续合约等六大交易业务线,以及上千种交易选择。
交易体验好,操作流畅、深度卓越、而且还提供七大策略委托,以及交易数据、计算器、期权简选等工具,帮助用户研判市场,为交易策略的制定和执行提供全方位的支持。存币用户选择多,可以通过余币宝、C2C借贷、流动性挖矿、JUMPSTART四款产品,质押闲置资产获取稳定收益。除此之外,欧易OKEx还提供最专业的服务,客服响应速度和工单解决率领跑行业。
一些长期在欧易OKEx交易的用户曾表示:“欧易OKEx提供的产品体验是其他平台望尘莫及的,来了之后就不想换平台了,费率的优惠政策也很给力。如果在设计上更加人性化一点,就更好了。”还有用户认为:“欧易OKEx在提升技术和产品上很着很深的执念,这种坚持不仅让OKEx有了现在的地位,还推动了整个行业的发展。”
上述内容就是小编对于欧易网页版怎么提现这一问题的具体阐述。通过上面的介绍,相信各位投资者已经对于欧易提现的方法了解清楚了,之所以有这么多投资者愿意在欧易交易所进行交易,其实就是因为它的匠人精神,欧易交易所一直在不断磨砺精进自己,并持续发展进步,所以获得了用户的高度评价,不仅如此,欧易交易所还获得了整个行业的一致认可,从成立到现在获得荣誉也是不胜枚举。欧易正是用自己的成绩和实力证明了自己,成为了行业中的领跑者。
